Error 191 causes installation failure

Last updated on Mar 25, 2026

Learn how to resolve error code 191 "Installation or update failure" during Creative Cloud app installation or updates on Windows.

Note

If you encountered the error while installing Adobe XD, learn how to resolve error code 191.

Error code 191 generally occurs when you don't have the proper administrator privileges, your device doesn't meet technical requirements for installation, or your installation has failed to sideload a UWP package. To resolve the error, perform these solutions in order. 

System login account may not have administrator privileges

If your system login account doesn't have administrator privileges, you may encounter error code 191. Follow these steps to resolve the error:

Press Windows + R on your keyboard.

In the Run window, type netplwiz and select OK to open the User Accounts window.

In the Users tab, check if your system login account displays Administrators in the Group column. If Administrator is already selected, proceed to the next solution. 

The User Accounts window displays the access permissions for each user under the Group tab.
If Administrators is selected in the Group column, you already have the required administrator privileges.

If you don't have administrator privileges, select your system login account and then choose Properties

 In the Group Membership tab, select Administrator and choose Apply

The Group Membership tab in the user properties window provides the option to select Administrator as the access level for the system user account.
Selecting Administrator will give your system login account the privileges required.

Select OK in the User Accounts window. 

Install or update the app again. 

An existing build is installed on your device

While installing a Creative Cloud app, you might encounter "ERROR_DELETING_EXISTING_APPLICATIONDATA_STORE_FAILED" or a similar error. This happens when there is another Creative Cloud app package installed on your computer.

To resolve the error, delete the existing package and install the new package:

Type powershell in the Windows taskbar search.

Find Windows PowerShell, and right-click on it.

Select Run as Administrator, and then select Yes when prompted for consent.

Run the command: Add-AppxPackage -RegisterByFamilyName -MainPackage Adobe.CC.XD_{version}_x64__adky2gkssdxte to show (unhide) the existing package.

From the Apps & features list, locate and uninstall the Creative Cloud app.

Install the new package for your app from the Creative Cloud desktop app.

Certain folders on your device lack required permissions

Missing permissions for certain folders on your device can cause installation failure. To resolve the issue, provide read and write access to the required folders on your device:

Open File Explorer and enter the file path in the address bar: 

  • C:\Windows\temp
  • C:\Users\<User Name>\AppData\Local\Temp
  • C:\Users\<User Name>\AppData\Local\Packages

Right-click the root folder and select Properties > Security, and then choose your system user account. 

If a tick mark isn't visible under Allow for Read and Write, select Edit.

Temp properties window displays the group and user name under the security tab, with the option to edit the permissions.
Adjust folder permissions by changing your read or write access to ensure you can make the necessary changes to install an app.

Check the box for Read and Write in the Allow column, and then select Apply to provide the required permissions.

Select OK to close the properties window. 

After giving the required permissions to all three folders, install or update the app again. 

Some components of Microsoft Store are corrupted

The error may occur due to corrupted components in Microsoft Store on your device. You can resolve the issue by resetting or reinstalling Microsoft Store:

Press Windows + R on your keyboard.

In the Run window, type WSReset.exe and select OK. An empty command prompt window opens along with Microsoft Store.

Wait for Microsoft Store to repair itself. The prompt automatically closes when Microsoft Store cache has been reset.

Once done, open Microsoft Store and install your app again.

If the issue persists, you may have to reinstall the Microsoft Store using Windows PowerShell.

Type PowerShell in the Windows search bar, and right-click Windows PowerShell in the search results.

Select Run as Administrator, and then choose Yes when prompted for consent.

Run the command: Get-AppxPackage -AllUsers| Foreach {Add-AppxPackage -DisableDevelopmentMode -Register “$($_.InstallLocation)\AppXManifest.xml”}, and then press Enter.

Once done, open the Microsoft Store and install your Creative Cloud app again.

Operating system may be outdated

An outdated operating system can cause installation or update failure, so updating your operating system can resolve these issues.

Type Settings in the Windows search bar and press Enter.

Select Windows Updates from the left menu.

Note

If you are using Windows 10, select  Update & Security instead.

Select Check for updates.

Install any available updates.

Windows installs most updates automatically. Some updates may require a restart or can be scheduled for a later time when you're not using your computer.

Your computer is facing a system issue

Open File Explorer and enter the file path in the address bar: C:\Program Files (x86)\Common Files\Adobe\Installers

Search for the Install.log file using the search bar in the upper-right corner.

Open the Install.log file and search for #@#OS_Error_Code.

Copy the error code that follows #@#OS_Error_Code.

Find the copied error code in the Microsoft common error codes document.

Follow the recommended resolution for your specific error code.

Install or update the app again. 

Advanced storage settings are incorrect

If you didn't have admin access when you installed your apps, you may have to update the Advanced Storage Settings to resolve the error:

Press Windows + I or select Start Settings to open System Settings.

Go to System > Storage and scroll down to select Advanced storage settings.

Select Where new content is saved.

Use the dropdown menus under the following fields, and select Windows (C:) as the location:

  • New apps will save to
  • New documents will save to
  • New music will save to
  • New photos and videos will be saved to
  • New movies and TV programmes will be saved to

Select Apply after making the changes.

Install the Creative Cloud desktop app again.

App installation settings aren’t enabled on your device (Group policy)

If installation policies are restricted through Group Policy, enable trusted app installation settings:

In Windows search, type gpedit.msc and press Enter.

Windows search bar displays the Group Policy Editor or gpedit.msc file.
When you press Enter, a new window opens up.

In the Local Group Policy Editor window, navigate to Computer Configuration > Administrative Templates > Windows Components > App Package Deployment.

 

In the right pane, double-click Allow all trusted apps to install.

Local Group Policy Editor window displays the App Package Deployment option in the left rail and Allow all trusted apps to install option on the right
A new window will open to display more installation options.

Select Enabled, then OK.

A new window displays settings for 'Allow all trusted apps to install,' including Not Configures, Enabled, and Disabled.
Your changes will be implemented in the group policy editor settings.

Reopen the Creative Cloud desktop app and install the app again.

Registry settings may block UWP installation

Certain registry or security settings can block the installation of UWP packages and cause Error 191, especially when the underlying error shown in logs is 0x80070005 (Access Denied).

If you're on a personal device, check the following registry locations and correct any values that may be blocking installation. If you're on a work device, contact your IT administrator for assistance.

Press Windows + R on your keyboard.

Type regedit.exe and select OK to open Registry Editor.

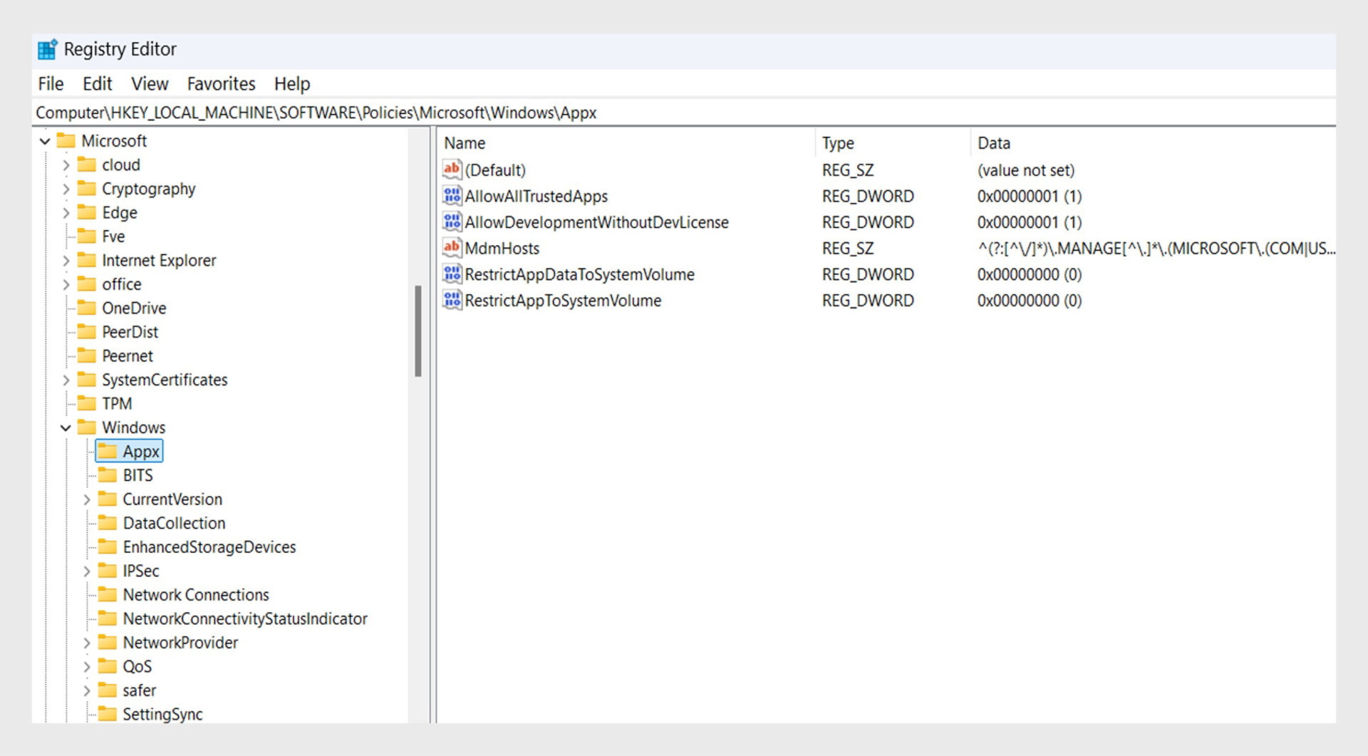
In the Registry Editor window, copy and paste HKEY_LOCAL_MACHINE\Software\Policies\Microsoft\Windows\Appx in the search bar.

Windows Registry Editor open to the Appx key under HKLM\SOFTWARE\Policies\Microsoft\Windows, displaying registry values.
Verify that the required Appx registry values are correctly configured.

If any of these entries exist and are set to 1, they may block installation. Double-click the entry and set the Value data to 0, or delete the entry.

  • AllowAllTrustedApps

  • AllowDevelopmentWithoutDevLicense

  • BlockNonAdminUserInstall

In the Registry Editor window, copy and paste HKLM\SYSTEM\CurrentControlSet\Control\CI\Policy in the search bar. If Code Integrity policies are enabled, they may block UWP package verification.

Windows Registry Editor open to HKLM\SYSTEM\CurrentControlSet\Control\CI\Policy, showing registry values.
Check the CI Policy registry settings to ensure no security policy is blocking the installation.

In the Registry Editor window, copy and paste HKLM\SOFTWARE\Microsoft\PolicyManager\current\device\ApplicationManagement in the search bar.

If blocknonadminuserinstall is set to 1, Windows blocks UWP installs for non-admin users. Set the value data to 0, or delete the entry.

After making the required changes, reinstall or update your Creative Cloud app.

AppLocker packaged app rules may block installation (enterprise devices)

AppLocker can block UWP package deployment even when registry settings are correct.

Open Local Security Policy from Windows search.

Navigate to Application Control Policies > AppLocker > Packaged app Rules.

Check the packaged app rules that might be blocking the deployment.